Skip to main content Skip to footer

30 mei 2025

HANDIG! Digitaal facturen verwerken wordt standaardoptie

Digitaal de facturen verwerken wordt steeds meer de standaard. Ook op deze plek hebben we al vaker bericht over de mogelijkheden van factureren via UBL en Peppol. Was dat digitaal factureren in het verleden vooral voor wie zaken deed met grote bedrijven of overheden, tegenwoordig wordt het veel breder toegepast.  

De digitale uitwisseling van de facturen heeft zeker voordelen. Geen kans op typ- of leesfouten, meteen de juiste crediteurgegevens. Nu de uitwisselingsstandaard UBL steeds beter wordt gebruikt en er vaker facturen digitaal worden aangeleverd is het tijd om de import van UBL-facturen voor iedereen met de module Boekhouding beschikbaar te maken. Waar voorheen apart de module “Import Inkoopfacturen” moest worden aangeschaft, is vanaf versie 1.1.303 (23 mei-2025) import UBL voor iedereen beschikbaar.

Hoe werkt het?
Het verwerken van de inkoopfactuur gaat in een paar stappen:

  1. Sla de digitale factuur op vanuit de mail;
  2. Ga naar Boekhouding en dan naar Inkoopfactuur;
  3. Kies voor nieuw extra en dan Importeer;
  4. Kies voor het importprofiel Import UBL en dubbelklik op het opgeslagen bestand;
  5. Klik op Importeer;
  6. Klik op Sluit als het importproces klaar is;
  7. Als het een inkoopfactuur is die op een project of een inkooporder moet worden geboekt, kies dan bij de factuur voor Tandwiel en dan wijzig inkoopfactuur;
  8. Pas daar de factuurregels aan naar het betreffende project of inkooporder.

 

Liever nog makkelijker?
Als er veel facturen binnenkomen is het misschien niet zo prettig om elke factuur apart te moeten importeren. Daarom is er een nog makkelijkere optie: Zet alle UBL-bestanden in een map en stel Vision zo in dat automatisch, in een vast ritme, de bestanden in die map worden geïmporteerd en daarna worden opgeruimd. Deze optie vraagt wel iets meer inrichting, maar zoals zo vaak in het dagelijkse werk: Iets meer voorbereiding levert later in het proces veel voordeel op.
Er is wel één beperking: deze manier van werken kan niet gebruikt worden in een Saas omgeving, maar vraagt dat Vision binnen het eigen netwerk draait. Het zou immers niet fijn zijn als een programma op internet rechtstreeks bestanden van het eigen netwerk kan openen.

Instellingen vooraf
Bovenstaande stappen zijn heel eenvoudig, maar er is nog wel wat voorwerk nodig. Om te kunnen importeren moet er eerst eenmalig een importprofiel worden ingesteld. Daarnaast is het belangrijk om bij de crediteur de juiste gegevens in te vullen. Immers, als de factuur wordt geïmporteerd is het wel prettig dat deze automatisch aan de juiste crediteur wordt gekoppeld.

Instellen crediteur
Bij de crediteur moeten twee velden zijn ingevuld om te kunnen importeren: Het btw-nummer en het grootboek waarop de factuur standaard wordt geboekt.

Instellen Importprofiel
Het instellen van het importprofiel hoeft maar één keer te gebeuren en bestaat uit twee stappen: het ophalen van de zogeheten stylesheet die UBL vertaald naar Vision en het instellen van het importprofiel.

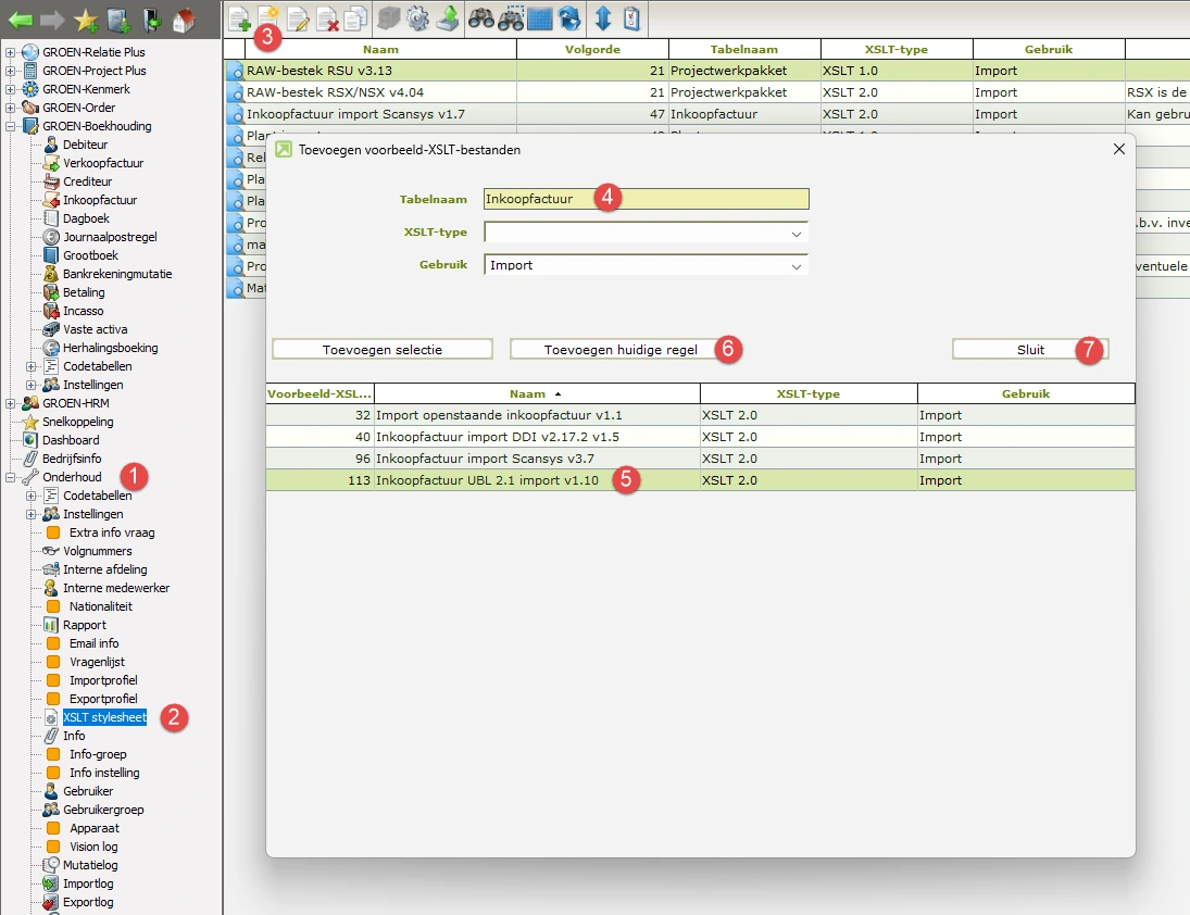
Het ophalen van de stylesheet gaat als volgt:

  • Kies onder Onderhoud (1) voor XSLT Stylesheet (2);
  • Kies Nieuw Extra (3);
  • Zoek op tabel inkoopfactuur (4);
  • Kies de regel Inkoopfactuur UBL (5) en klik op toevoegen huidige regel (6);
  • Kies voor sluit (7) na de melding dat de regel is toegevoegd.

Instellen importprofiel gaat als volgt:

  • Kies onder Onderhoud (8) voor Importprofiel (9);
  • Kies Nieuw(10);
  • Geef als naam Import UBL (11);
  • Kies bij tabelnaam voor Inkoopfactuur (12) en daaronder voor Inkoopfactuur UBL bij XSLT Stylesheet (13);
  • Om het opzoeken van het bestand makkelijker te maken, geef bij bestandsextensie ubl (14) in;
  • Sla op.

Na bovenstaande stappen ben je klaar voor het digitaal verwerken van de inkoopfacturen.


Instellen automatische verwerking uit een map
Voor het instellen van de automatische import vanuit een map is een batchjob nodig. We adviseren dit samen met een consultant van ons in te richten. Dan is het maar een klein klusje.

Wij maken gebruik van cookies om onze website nog beter op jouw behoeftes af te stemmen. Alle verzamelde gegevens zijn volledig geanonimiseerd.